Những năm gần đây, đặc biệt sau đại dịch Covid 19, việc sử dụng Remote Desktop để kết nối làm việc, học tập từ xa là vô cùng phổ biến. Trong quá trình sử dụng, chắc hẳn mọi người cũng gặp một số vấn đề khiến mọi việc không được như mong muốn. Ở bài viết này, mình sẽ giúp bạn khắc phục khi Remote Desktop Connection bị lỗi trên Win 10 nhé!
Remote desktop là một tính năng tiện lợi cho phép kết nối ảo với các máy tính khác từ xa chạy hệ điều hành Windows bằng giao thức RDP.
Tính năng này giúp người dùng có thể kết nối với các máy tính để xử lý công việc ở bất cứ nơi nào trên thế giới mà không cần phải có mặt ở địa điểm đó, đương nhiên là phải có mạng Intenet và thông tin đăng nhập nhé mọi người!
Một số lỗi thường gặp và cách sửa khi Remote Desktop Connection bị lỗi
Sửa lỗi remote desktop can’t connect to remote computer
Đây là lỗi khá phổ biến khi sử dụng Remote Desktop, trước tiên, bạn hãy kiểm tra lại hai máy tính đã được kết nối mạng hay chưa, nếu đã có thông tin đăng nhập mà vẫn bị lỗi này thì mình sẽ hướng dẫn bạn một số cách khắc phục.

Cài đặt lại Firewall cho Remote Desktop
Bước 1: Bật menu Start > Gõ “Control Panel” và nhấn Enter > Chọn System and Security > Chọn mục Windows Defender Firewall > Nhấn Allowed an app or feature through Windows Defender Firewall.

Bước 2: Click vào “Change Settings” ở góc trên cùng bên phải > Rê chuột xuống các tùy chọn cho tới khi thấy Remote Desktop > Click vào ô Private và Public > OK.

Sau khi đã hoàn thành, đóng cửa sổ và kết nối lại, nếu được thì tường lửa chính là nguyên nhân khiến Remote desktop connection bị lỗi.
Mở kết nối tới remote desktop
Remote Desktop Connection (RDC) cho phép máy tính của bạn kết nối với một máy tính khác từ xa qua Internet. Bạn sẽ không thể kết nối nếu chức năng này bị chặn. Bạn có thể thay đổi cài đặt này trên trang System.
Bước 1: Mở Control Panel trên thanh menu Start > Chọn System and Security > Chọn liên kết Allow remote access.
Bước 2: Trong tab Remote, tích vào ô Allow Remote Assistance Connections to this Computer > Apply > OK.

Sau khi hoàn thành, RDC sẽ được kích hoạt trên máy tính của bạn. Bạn hãy thử kết nối lại xem remote desktop connection bị lỗi nữa không.
Bạn có thể xem chi tiết bài viết Hướng Dẫn Bật Và Sử Dụng Remote Desktop Win 10.
Chỉnh sửa thông tin đăng nhập
Đa số người dùng hay có thói quen lưu thông tin đăng nhập và sử dụng thông tin này để kết nối với máy tính mới đẫn đến việc kết nối remote desktop connection bị lỗi. Vậy nên, hãy kiểm tra xem bạn có đang sử dụng đúng thông tin đăng nhập cho đúng máy tính hay không.
Để đặt lại thông tin đăng nhập:
Bước 1: Mở Remote Desktop Connection trong menu Start.

Bước 2: Nhập địa chỉ IP của máy tính bạn muốn kết nối vào mục Computer > Nếu thông tin đã được lưu trước đó, click vào “delete” để xoá mật khẩu cũ và nhấn “Connect” để kết nối và điền tài khoản, mật khẩu.

Kiểm tra lại trạng thái của dịch vụ RDP
Lỗi “remote desktop can’t connect to the remote computer” có thể là do dịch vụ RDP không được bật ở 1 trong 2 máy tính: máy cục bộ hoặc máy tính từ xa. Để kiểm tra xem các dịch vụ sau có đang chạy trên cả hai máy tính hay không:
Bước 1: Ấn nút Windows > Gõ services > Chọn Services.

Bước 2: Kiểm tra xem Remote Desktop Services có ở trạng thái Running không.

Bạn không thể kết nối với máy tính từ xa nếu UmRdpService bị tắt. Nếu bạn có quyền quản trị thì hãy bật chúng lên, nếu không, hãy yêu cầu người có quyền quản trị bật lên cho bạn. Ngoài ra, bạn có thể phải khởi động lại máy sau khi đã kích hoạt dịch vụ. Và đừng quên kiểm tra lại xem sửa lỗi remote desktop đã thành công chưa nhé!
Thêm vào địa chỉ IP của host file
Một số thời điểm, Windows sẽ không cho phép bạn kết nối với những máy chủ có địa chỉ IP không được lưu trong host file. Vì vậy, bạn cần tiến hành làm các bước sau nếu kết nối với máy tính lần đầu tiên:
Bước 1: Ấn Windows và gõ “powershell” > chuột phải vào powershell chọn “Run as administrator” để mở powershell với quyền administrator.

Bước 2: Copy đoạn mã bên dưới và paste ( ấn chuột phải ) vào powershell và ấn enter để xem nội dung file host. Xem ip mà bạn muốn kết nối đến đã có trong file hosts chưa, nếu chưa bạn thực hiện bước tiếp theo.
Get-Content C:/Windows/System32/Drivers/etc/hosts
Bước 3: Thêm ip mà bạn muốn kết nối vào file hosts: Copy đoạn mã bên dưới và thay thế “192.168.1.1” bằng ip bạn muốn kết nối, “pcremote” thay bằng tên máy bạn kết nối đến > Và paste vào powershell.
$file = "C:WindowsSystem32driversetchosts"
$hostfile = Get-Content $file
$hostfile += "192.168.1.1 pcremote"
Set-Content -Path $file -Value $hostfile -Force
Thử mở và kiểm tra lại xem remote desktop connection bị lỗi nữa không. Cách này giúp windows xác định ip máy từ xa một cách chính xác hơn.
Kiểm tra lại cài đặt Group Policy
Trong số các nguyên nhân gây ra lỗi Remote Desktop, có thể do cài đặt Group Policy không chính xác. Để xác minh và cài đặt lại (nếu cần), bạn thực hiện các bước sau:
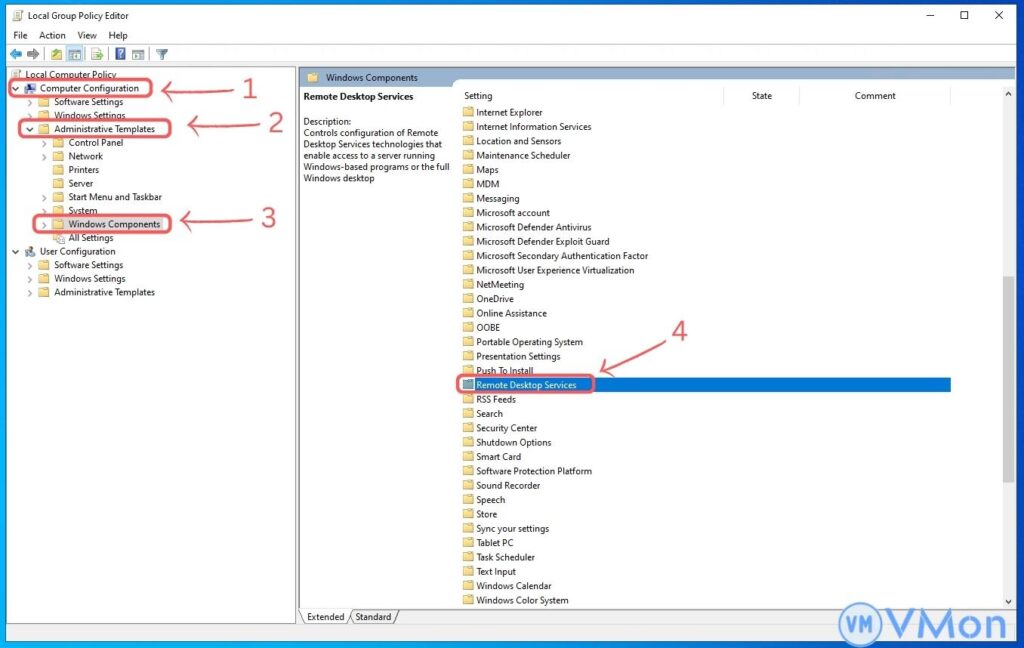
Bước 1: Ấn Windows > gõ gpedit > chọn Edit group policy

Bước 2: Khi xuất hiện cửa sổ mới, nhấn Computer Configuration > Administrative Templates > Windows Components > Remote Desktop Services .

Bước 3: Chọn Remote Desktop Session Host > Sau đó nhấn Connections > Tìm tùy chọn “Allow users to connect remotely by using Remote Desktop Services”.
Nếu cài đặt này bị vô hiệu hóa, hãy thay đổi nó thành cài đặt Enabled hoặc Not Configured.

Để sửa lỗi remote desktop, Bạn hãy luôn đảm bảo remote desktop được hoạt động đúng cách. Bạn cũng có thể sử dụng chức năng sửa lỗi tự động của windows để tìm ra lỗi hoặc tham khảo bài viết General Remote Desktop connection troubleshooting.
Không thể sao chép văn bản qua lại giữa hai máy tính
Với Remote Desktop Connection bạn có thể sao chép văn bản từ một thiết bị cuối sang thiết bị của riêng bạn. Nếu tính năng sao chép văn bản không hoạt động, bạn cần kích hoạt chức năng chuyển hướng Clipboard để có thể sử dụng nó trên máy tính từ xa.
Mở hộp thoại Remote Desktop Connection bằng cách: gõ Remote trong menu Start > chọn kết quả phù hợp > Chọn Show Options, chuyển đến tab Local Resources, trong Local devices and resources tích vào hộp Clipboard.

Kích thước cửa sổ từ xa không chính xác
Một vấn đề nữa khi Remote Desktop, kích thước cửa sổ quá lớn hoặc quá nhỏ không đúng với cài đặt gây phiền toái cho bạn. Mình sẽ hướng dẫn bạn hai cách để sửa lỗi này:
- Điều chỉnh kích thước trên máy khách Remote Desktop Connection, Chọn Show Options > Chuyển đến tab Display > Kéo thanh trượt độ phân giải màn hình đến khi chọn được kích thước mong muốn.

Remote Desktop luôn là công cụ khá hữu ích nhưng đôi khi sẽ gây cho bạn khó khăn trong việc thiết lập một kết nối ban đầu. Trong bài này, mình đã giới thiệu cho các bạn một số cách khắc phục, sửa lỗi remote desktop và các vấn đề khi sử dụng tính năng này. Chúc các bạn thực hiện thành công!
Nếu có đóng góp gì cho bài viết này, hãy để bình luận phía dưới nhé! Mình rất mong nhận được sự góp ý từ tất cả mọi người!
Nguồn: vmon.vn



